引言:以实证数据锚定技术选型基准
在长距离线性工程,尤其是穿越植被茂密区的公路勘察项目中,测绘效率、数据精度与成本控制构成了项目成功的“铁三角”。机载激光雷达技术虽已成为破解林下地形不可见难题的关键,但在具体设备选型上,仍需回答一个核心问题:在有限的预算与项目周期内,哪条技术路径能提供最优的性价比与成果可靠性?
为获得超越参数表的客观答案,西安新华测绘在陕西蓝田的典型丘陵密林区,组织实施了一次严谨的对比测试。本报告深度聚焦华测AA9机载激光雷达系统,旨在通过对其在60米与90米航高下的实测数据进行量化解构,系统评估其在高密度点云获取、精度稳定性及复杂场景适应性方面的综合能力。并基于此,进一步推演其在某太平洋国家190公里热带雨林公路项目这类大型、复杂海外工程中,所能扮演的角色与实施路径。
一、 试验设计:模拟严苛环境,构建数据基石
科学的结论源于严谨的试验设计。本次测试的核心在于,在最大程度控制变量的条件下,获取可量化、可对比的性能基线数据。
1. 试验场与挑战设定
试验场位于西安市蓝田县三里镇,我们选定了一段长约1.8公里、面积约2平方公里的丘陵地带。该区域具备两大特征:一是平均植被覆盖度高,乔灌木茂密,有效模拟了雨林冠层的遮蔽效应;二是地形存在约50米的高差变化,兼具坡面、沟谷与相对平缓区,考验设备的地形适应性。 这为评估雷达的穿透力与复杂场景数据完整性提供了理想考场。
2. 标准化飞行与处理流程
为确保数据可比性,测试采用统一的大疆Matrice 300 RTK无人机平台,对华测AA9执行预设航线的飞行作业:
飞行方案:分别执行面状扫描与带状扫描,航高严格控制在60米与90米,航速恒定8米/秒,激光发射频率设置为500kHz。
精度根基:所有数据采集均基于后差分(PPK)技术。我们在测区架设自有GNSS基准站,与机载GNSS接收机进行同步观测,通过事后差分解算获取厘米级精度的POS数据,此流程完全模拟了海外无稳定CORS网络覆盖地区的标准作业模式。
数据处理:点云数据使用华测官方推荐的CoPre2软件进行预处理、去噪与自动化分类,最终将分类后的地面点云与现场布设的高精度外业检查点进行逐一比对,生成客观的精度统计报告。
二、 核心性能解构:密度、精度与穿透效能的量化分析
基于上述流程产出的数据,我们对AA9的核心性能进行三维度解构。
1. 点云密度:高采样率赋能的地形细节刻画
在90米航高的面状扫描中,华测AA9实测点云密度显著优于同期对比的参测设备。高密度点云是精细化三维建模的物理基础。其工程价值在于,能够更准确地捕捉和还原沟渠、田坎、微小冲沟等对公路设计有重要影响的微地形特征,直接提升数字高程模型(DEM)的保真度与工程应用价值。

点云密度(ρ,单位:点/平方米)与设备核心参数及作业规划密切相关,其理论关系可简化为:
式中,F为激光频率,H为航高,V为航速,θ为扫描视场角。AA9采用的500kHz高重复频率,是其在同等航高下实现更高点云密度的关键硬件保障。
2. 测量精度:满足高标准规范的稳定输出
精度是测绘成果的生命线。通过与地面真值点的对比,AA9在两种航高下的高程精度统计如下表所示:
表1:华测AA9蓝田实测高程精度统计表

关键公式应用:数字高程模型(DEM)的最终精度(σDEM)不仅取决于单点精度,更与有效地面点密度(ρ)强相关,关系可近似表达为σDEM∝σpoint/ρ。AA9通过高密度点云,为生成高精度DEM提供了坚实的数学基础。
3. 穿透性与数据完备性:应对茂密植被的实战表现
在茂密植被环境下,激光的穿透能力与数据的最终完备性至关重要。本次试验的深度分析揭示:
穿透能力:在中等郁闭度的林区,AA9凭借其高频率与小光斑特性,展现了与主流设备相当的穿透能力。其激光脉冲能够有效穿透冠层间隙,获取林下地形点。
数据特性与优势:更为突出的是,AA9的点云在接边融合处表现更佳,不同航带间的数据过渡更为平滑连续。同时,其点云表现更为“分散”,这意味着在相同区域内,它可能通过更多次的回波尝试,捕获到其他设备漏掉的零星地面点,从而在整体上提升了点云覆盖的完备性。
物理边界认知:试验也客观证实,对于冠层极度浓密、几乎无缝隙的“极端盲区”,任何机载激光雷达均存在物理极限。AA9的价值在于,它能以高密度的有效点云,极为精确地勾勒出这些“盲区”的边界。
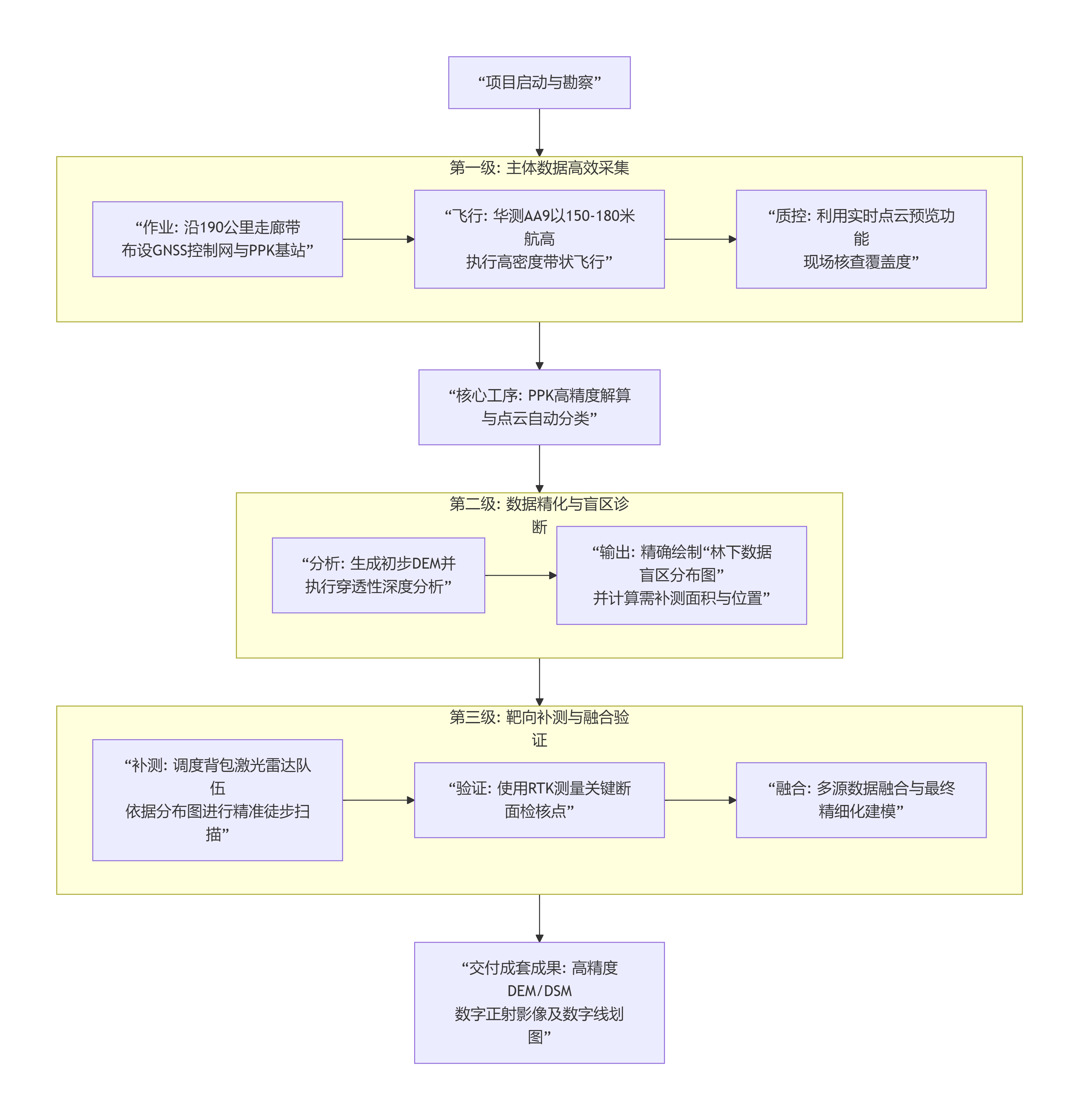
三、 面向190公里雨林公路项目的系统工程方案
基于蓝田实测验证的高密度、高精度特性,我们为“某太平洋国家190公里热带雨林公路项目”设计了一套以华测AA9为核心、多技术协同的层级化作业方案。
1. 总体策略:效率优先,精准补盲
项目核心策略是:利用AA9高效率完成绝大部分(目标>90%)走廊带的地形数据采集,并通过其高精度点云精准定位剩余“极端盲区”,为后续针对性补测提供“靶向地图”。
2. 三级技术实施体系
整个作业将遵循一套流程化、标准化的三级体系,如下图所示,确保从数据采集到成果交付的全过程质量可控:
3. 方案核心优势总结
经济性与效率的极致平衡:AA9较高的性价比与高效率,使其能够以可控成本快速完成超长距离的主体数据获取,这是项目盈利和工期达成的关键。
精度根基自主可控:全程采用PPK技术方案,不依赖项目国不稳定网络,从根本上保障了数据主权与成果精度。
作业风险前置化管理:实时点云预览功能将数据质量检查前置到飞行现场,极大避免了因严重数据空洞导致的后期返工风险。
成果质量可验证:通过“机载广域扫描+地面靶向补测+人工抽检”的三层校验体系,确保最终交付成果的完整性与可靠性。
四、 结论
本次基于蓝田茂密植被区的实测分析充分证明,华测AA9机载激光雷达是一款在中低航高作业区间内,将高密度数据获取、稳定精度输出与高效作业流程深度融合的实用化工具。
对于类似190公里热带雨林公路这类规模庞大、环境复杂、对成本与工期敏感的海外项目,围绕华测AA9构建的 “高效率主体采集 + 高精度盲区诊断 + 靶向化协同补测” 系统方案,代表了一种高度务实、风险可控且极具成本竞争优势的技术选择。它不追求单一的参数卓越,而是致力于在复杂的工程约束条件下,为客户交付一份数据可靠、过程可控、效益可期的完整解决方案。
西安新华测绘有限公司,以严谨测试定义技术边界,用系统方案保障工程成功。